iso2 HMEI

بررسي ساختار و عملکرد آنالایزرهای گازی

با توجه به توسعه روزافزون صنعت و همچنين پالايشگاه‌ها و محيط‌هاي مرتبط با صنعت نفت و گاز، حفاظت و مراقبت در برابر خطرات ناشي از نشت گاز، انفجار و حريق در اين اماکن از اهميت بالايي برخوردار مي‌باشد. لذا آشنايي متخصصين دست‌اندرکار با انواع سيستم‌هاي آشكارساز حريق و گاز و نحوه عملکرد آنها جهت انتخاب بهينه، بسيار حائز اهميت است.

مواد جامد یا مایع در اثر دریافت حرارت زیاد، گازهای سمی‌ای متصاعد می‌کنند که محیط اطراف خود را خطرناک مي‌كنند. این گازها بسيار شبيه به هوای تنفسی عمل می‌نمایند و از اتمسفر جدا نمي‌شوند. مسمومیت‌هایی که بواسطه این گازها ایجاد می‌شود، درصورت درمان‌نشدن به‌موقع، موجب مرگ یا آسیب‌رسیدن به بخش‌هایی از سیستم تنفسی و عصبی شخص می‌شود. گازهای سمی به دلیل آنکه ازطریق استنشاق وارد بدن می‌شوند، به‌راحتی وارد جریان خون شده و پس از چند ثانیه خود را به مراکز عصبی رسانده و اثرات شدیدی از خود بر جای می‌گذارند.

ازجمله این گازهای سمی می‌توان اكسيدهاي كربن، اكسيدهاي سولفور، اكسيدهاي نيتروژن، هيدروكربن‌ها و اكسيد‌كننده‌ها را نام برد. از آنجا که برای کشف آنها نمی‌توان از یک فرمول یا روش معین استفاده کرد و می‌بایست برای هر یک از آنها روش بخصوصی بکار برد، از ادواتی به نام آنالایزر Analayzer استفاده می‌شود.

چگونگی کشف، آشکارسازی و نیز آگاه‌شدن از انواع بخارها، مایعات و ذرات پراکنده در هوا، توسط شیمیدان‌ها و کارشناسان صنایع نظامی، جدی‌تر به‌کار گرفته می‌شوند. آشکارسازهای گاز با هدف نظارت مداوم بر پدیده‌های فیزیکی و شیمیایی گازها ساخته می‌شوند تا در کمترین زمان ممکن و در لحظات اولیه نشت گاز خطرناک، هشدار اتوماتیک و در سطحی پیشرفته‌تر کنترل تجهیزات ایمنی و حفاظتی را برعهده گیرند و از بروز حوادث ناگوار جلوگیری نمایند. بطور مثال در میدان جنگ به آشکارسازهایی نیاز است که نسبت به عوامل شیمیایی، در هر شکل و حالتی، پاسخ دهند. در چنین شرایطی هرگونه هشدار درمورد سموم شیمیایی به‌کارگرفته‌شده و تشخیص نوع آنها، می‌تواند از وقوع یک فاجعه جلوگیری کند.

آنالایزرهای گاز از نظر موارد مصرف، به دو دسته اصلی آنالایزرهای گاز محیط و آنالایزرهای گاز حاصل از احتراق تقسیم می‌شوند که هر کدام آنها نیز به نوبه خود، به 2 بخش تقسیم می‌شوند:

  • آنالايزرهاي گازهاي محيط به دو بخش محیط صنعتی و هوای پاک تقسیم می‌شوند که بخش اول شامل دتکتورهای گاز و دتکتور تیوب و بخش دوم شامل ایستگاه‌های ثابت و سیار می‌باشند.
  • آنالايزرهاي گازهاي حاصل از احتراق نیز به دو بخش خروجی دودکش صنایع و خروجی اگزوز خودرو تقسیم می‌شوند. آنالایزرهای خروجی دودکش صنایع به دو صورت ثابت و پرتابل می‌باشند که پرتابل آن، علاوه بر استفاده در صنایع نظامی و جنگ‌ها، در صنایع نفت و گاز کاربرد ویژه‌ای دارند.

بطور كلي هر آنالایزر از چندين بخش تشكيل مي‌شود كه مهم‌ترين بخش آن، سنسور آن مي‌باشد كه وظيفه تشخيص شاخص موردنظر را به عهده دارد. اطلاعات كسب‌شده توسط سنسور مذکور، به‌صورت داده‌هاي آنالوگ است كه معمولاً اين اطلاعات توسط مدارات حالت‌دهنده Conditioning Circuits به بازه مقادير قابل‌فهم براي مدارات تبديل آنالوگ به ديجيتال Analog to Digital Convertor و يا پردازشگرها تبديل مي‌شود. پس از ديجيتال‌شدن، اطلاعات براي پردازش به ريزپردازشگرهاي داخلي آشكارساز ارسال مي‌گردند و بعد از تحليل اين اطلاعات و دریافت نتيجه موردنظر در اين بخش، خروجي به مدارات انتقال داده، براي ارسال به پردازنده و كنترل‌كننده كلي سيستم تحويل مي‌شود كه از نظر نوع اين مدارات، داده‌ها به پروتكل‌هاي ارتباطي مختلف تبديل و ارسال مي‌گردند.  

در تشخيص نوع گاز، انتخاب سنسور بسته به نوع کاربرد و انتظاري که از سيستم وجود دارد، بسيار مهم است. چنانچه نوع سنسور و آشکارساز گاز بطور نامناسب انتخاب شوند، عملکرد تمامي سيستم با اختلال همراه خواهد بود. بايد توجه نمود كه هر سنسور مزايا و محدوديت‌هاي خاص خود را دارا است. لذا انتخاب نادرست سنسور، احتمال خروج از بازه عملکرد مناسب و مواجهه با محدوديت‌ها و بعضاً خروجي‌هاي غيردقيق و نابه‌هنگام را در بر خواهد داشت.

آشکارسازی سنجش گازها در این آنالایزرها می‌تواند به شیوه‌های مختلفی صورت پذیرد:

  • آنالایزر با لامپ سیگنال Ultra Violet  lamp
  • آنالایزر با سنسورهای الکتروشیمیایی
  • آنالایزرهای مادون قرمز
  • آنالایزر کاتالیزوری
  • و ...

تمامی آنالایزرها به دو روش زیر، سنجش گاز را انجام می‌دهند که عموماً روش اول کاربرد بیشتری در سنجش گازهای زیست‌محیطی دارد و روش دوم جهت سنجش گازهای کنترلی و پروسه به‌کار گرفته می‌شود.

  1. روش استخراجی Extractive  : - از طریق نمونه‌برداری - از طریق آماده‌سازی - از طریق آنالیز

روش استخراجی

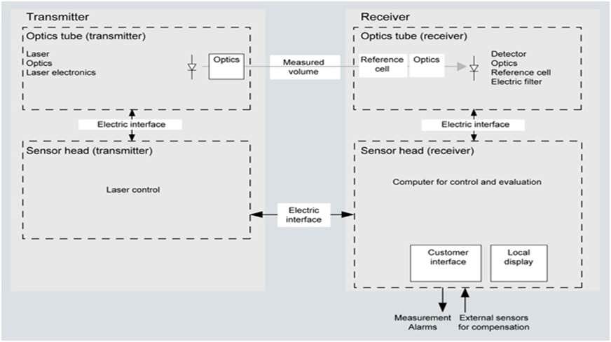
در این روش باتوجه به شکل، نمونه توسط نمونه‌گیر و با کمک پمپ مکش از محیط مورد‌نظر جذب می‌شود. پس از عبور از مسیری که تحت مجاورت هیتر قرار دارد (Heated Line) و بعد از آن، عبور از خنک‌کننده (Cooler) تا 5 درجه سانتی‌گراد، به سنسور و یا مهم‌ترین و با ارزش‌ترین قسمت آنالایزر می‌رسد و در آنجا به روش‌های گوناگون که ذکر شد، مورد سنجش قرار می‌گیرد. البته این نکته قابل ذکر است که در محیط‌های صنعتی، به‌علت مجاورت دائم آنالایزر با گازهای مورد‌نظر، عموماً آشکارساز مادون قرمز (به‌لحاظ دوام، دقت و پایداری بالا و همچنین هزینه مناسب) مورداستفاده قرار می‌گیرد.

بلوک دیاگرام مسیر عبور گاز به درون آنالایزر را مشاهده نمودید. گاز از ورودی وارد دستگاه می‌شود. سلنوئید ولوهای مربوطه تعیین می‌کنند که نمونه یا گاز کالیبراسیون به درون دستگاه منتقل شوند. یک سنسور فشار، میزان فشار نمونه را چک می‌کند و سپس گاز به درون سنسور مادون قرمز Gas FilterCorrelation Infrared GFC-IR دستگاه می‌رسد. منبع نور به‌صورت یک فیلامان است که وقتی به دمای معینی برسد، طیف طول موج مادون قرمز مشخصی از خود ساطع می‌کند. این نور از یک چرخ‌گردان Correlation Wheel  که دارای سوراخ‌هایی استردشده می‌باشد، عبور می‌کند. سپس از یک پنجره optical filter که فیلتر طول موج خاصی می‌باشد، رد شده و به درون سنسور می‌رسد. دیسک گردنده، چرخش کرده و نور به‌نوبت از درون حفره‌ها به شرح زیر عبور می‌کند:

- یک قسمت کدر مسدود Dark sector

- قسمت دوم که یک حفره خالی است Measure sector

- قسمت سوم که دارای یک سلول پرشده از گازهای در خواستی می‌باشد Reference

با عبور نور از هر یک از این سه قسمت، یک سیگنال الکتریکی خاص از دتکتور خارج می‌شود:

- سیگنال کدر: وقتی نور به قسمت کدر برخورد کرده و نمی‌تواند وارد سنسور دستگاه شود.

- سیگنال اندازه‌گیری: وقتی نور از قسمت خالی چرخ گذشته و با ورود به درون سل که گاز نمونه در آن قرار دارد، در تماس است. در این حالت طول موج‌های خاصی از نور توسط مولکول‌های گازهای موردنظر جذب شده و شدت نور متناسب با غلظت گازها افت می‌کند.

- سیگنال رفرنس: هنگامی که نور ابتدا از سلولی که حاوی گاز مرجع است، عبور می‌کند. در این حال طول موج‌هایی که توسط رفرنس جذب می‌شوند، کاملاً جذب‌شده و حذف می‌گردند. به‌طوری‌که با عبور آن از درون نمونه حاوی گاز نمونه‌گیری‌شده، جذب بیشتری صورت نمی‌گیرد.

گیرنده نور یک سنسور PbSe  است که توسط یک المان پلتیر peltier element در دمای سرد 30 درجه سانتی‌گراد، زیر صفر قرار دارد. سیگنال خروجی دتکتور توسط مبدل آنالوگ به دیجیتال به قسمت پردازنده میکروپروسسوری منتقل می‌شود.

جذب طول موج مادون قرمز توسط گازهای مختلف

جذب طول موج مادون قرمز توسط گازهای مختلف

 

سیگنال‌های فوق برای هر گاز با یکدیگر مقایسه‌شده و پردازنده آنالایزر، محاسبات لازم برای سنجش گاز را انجام می‌دهد.

روش فوق GFC-IR  نام دارد که موردتائید استاندارد آژانس نظارتی در آمریکا با عنوان US-EPA  می‌باشد.

محاسبات لازم برای سنجش گاز

  1. روش درون‌پروسهIn-Situ  : سنجش گازهای درون پروسه بدون خروج نمونه

این روش اغلب در پروسه‌های کنترلی سیستم‌هایی مانند سنجش گاز O2 و Co مورد‌استفاده قرار می‌گیرد. هر چند مشابه نوعExtractive  آن برای سنجش برخی گازها جهت موارد محیط زیستی هم کاربرد دارد که با محدودیت تنوع گاز همراه است و به همین علت برای سنجش در موارد محیط زیستی این روش پیشنهاد نمی‌شود. در این آنالایزرها از فرستنده و گیرنده بطور مستقیم و در مجاورت گاز استفاده می‌شود که مزیت زمان پاسخ‌دهی کوتاه ولی عیب سرویس دشوار در شرایط سخت، مثلاً در بالای ستون‌ها را می‌توان برای آنها نام برد.

در این نوع آنالایزرها رطوبت گاز داخل ستون در سنجش گاز بسیار موثر است. این رطوبت توسط سنسورهای رطوبتی که در خود این آنالایزرها تعبیه‌شده اندازه‌گیری و ضریبی را در محاسبه و اندازه‌گیری گازها وارد می‌کند که نتیجه نهایی پس از اعمال این ضریب، قابل‌مشاهده است.

 

منبع: ماهنامه حفاظت از حریق

آدرس
تلفن
22064015 (9821+)
22148186
22147985 (9821+)
پست الکترونیکی

map

  • نصب ایستگاه سکوی نفتی 4
  • نصب ایستگاه سکوی نفتی 3
  • نصب ایستگاه سکوی نفتی 2
  • نصب ایستگاه سکوی نفتی
  • نصب ایستگاه هواشناسی کشاورزی بنیاد مستضعفان انقلاب اسلامی
  • نصب ایستگاه هواشناسی کشاورزی بنیاد مستضعفان انقلاب اسلامی
  • 1
  • 2
  • 4
  • 5
  • 6
  • 7
  • 8
  • 9
  • 10
  • 12
  • 0

Off Canvas Menu